Immutable Linux Distros: How They Differ and Where They’re Going
Immutable Linux distros compared: Fedora Silverblue, NixOS, Talos, Flatcar, and 6 more. Architecture differences, adoption data, and future…

Immutable Linux distros compared: Fedora Silverblue, NixOS, Talos, Flatcar, and 6 more. Architecture differences, adoption data, and future use cases.
Five million devices. Ten distributions. Your next Linux installation might not let you access/usr.
Valve shipped 5.6 million Steam Decks running SteamOS, an immutable system where the root filesystem is read-only. Adobe runs 20,000+ Flatcar nodes in production Kubernetes. Talos Linux, which ships with fewer than 50 binaries and no SSH, runs edge computing at retail chains, casinos, and factories.
I’ve been running Linux for over 20 years. I’ve broken more installations than I can count. I switched from macOS to Linux full-time. And when I started testing immutable distros last year, I expected a gimmick. What I found was something I didn’t expect: (possible but not every use case) a better way to run Linux.
If you’ve been hearing “immutable” thrown around and wondered whether it’s hype or substance, this is the deep comparison I wish I had read.
If this matches what you’ve been researching, clap so other Linux practitioners can find it.
“Immutable” Is the Wrong Word
Before we compare distros, let’s get the terminology right. “Immutable” scares people into thinking they can’t change anything. That’s wrong. You can customize these systems. The difference is how.
Traditional Linux lets you modify any system file directly. Install a package, edit a config, swap a library. Total freedom. Also total risk. One bad sudo rm -rf or a botched dependency update, and you're reinstalling.
Immutable distros make the core OS read-only at runtime. You still install software, configure services, and personalize your desktop. But changes happen through controlled mechanisms: atomic updates, container layers, or declarative configuration files.
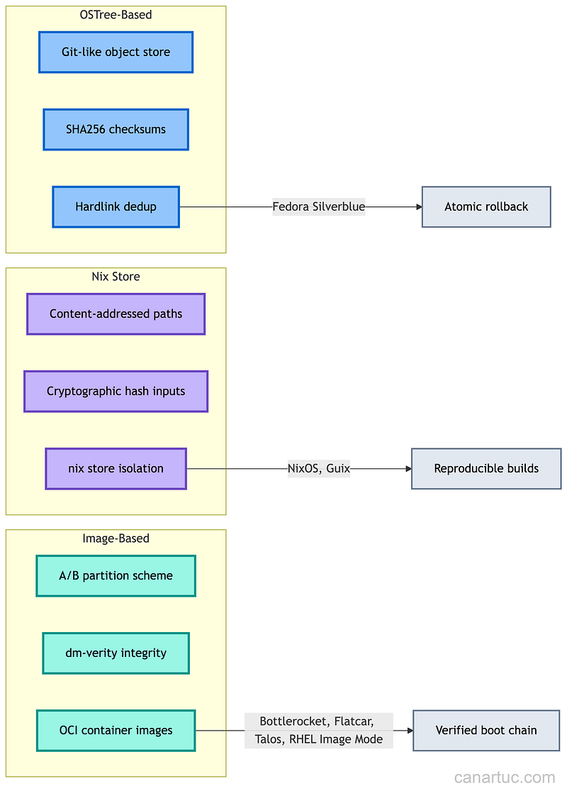
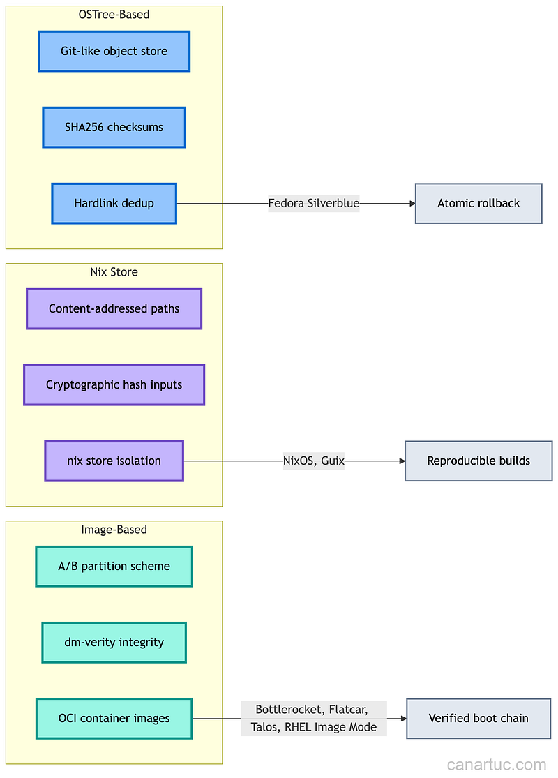
There are three architecture models behind these distros, and they work very differently.



